时代不停变迁,升级到E9的客户也越来越多,泛微E9账号的登录方式也变得多样化,除了经典的【账号密码输入】方式登录,泛微E9新增了【扫码登录】和【脸部识别】等功能。
希望通过我们的这些分享,让OA用户们更了解OA的实用性。
登录方式介绍
对比泛微E8系统,泛微E9系统的登录方式更加多元,不再过于单调。除了最基本的登录名方式登录,还能通过编号、手机号码和电子邮件方式进行登录。

E-Mobile7的用户,需要移动管理平台和e-cology进行集成。集成通过后,需要人员在移动管理平台有绑定关系即可,无需任何设置即可通过Mobile7进行扫码登录。同时,还能在移动管理平台中,对扫码做一个规则限制,例如:针对不同用户端扫码做限制。

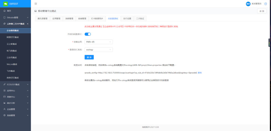
集成第三方移动端其实主要是在移动平台中建立第三方接入信息,最常用到的有企业微信、阿里钉钉和飞书,而这些的扫码登陆,需要做一些配置的工作。
比如以下如下图,集成第三方移动端是企业微信,相关操作步骤如下:
# 1 在移动管理平台,【云桥第三方APP集成】菜单,进入到企业微信集成后,可以看到有个【扫码登录EC】的设置。


E-Mobile7标准产品已经集成了百度人脸识别服务,并结合开发,客户需要自行申请百度账号,该百度账号自行管理即可,就可以在emobile APP中使用人脸识别服务,可以通过脸部识别对个人身份认证,确认人员身份无误即可登录,如下图所示。


简单的看下具体的应用场景,以下是常见的使用场景:
1、登录二次人脸验证
移动管理平台人脸设置页面中开启登录验证并配置开启验证的用户组,当组内用户登录E-mobile APP时,在输入正确的用户名与密码后会弹出人脸认证窗口,认证成功后才可登录成功。
2、Emobile APP最小化后
再次打开,进行二次人脸验证
移动管理平台人脸设置页面中,开启人脸服务并配置允许使用的用户组,开启后将emobile APP最小化后再次打开时会弹出人脸认证窗口,认证成功后才可继续使用。
比如:当我离开工位时,手机可能不会随身携带,这时其他人员可能就会使用该用户的手机,若没有身份验证就可以很轻松的打开用户的应用。

考勤组内成员在E-mobile APP中点击签到或签退按钮后会弹出人脸认证窗口,认证成功后才能打卡成功。
密码找回介绍
如果密码忘记了,目前泛微E9也不局限于密保和短信,泛微E9还能通过邮件的方式进行找回。同时还能控制找回的方式,比如:只限于密保问题的方式找回。

粤公网安备44030002004387
咨询微信